haojianlong a5361b3c73 文档补充 5 gadi atpakaļ
..
img a5361b3c73 文档补充 5 gadi atpakaļ
README.md 70666c97f9 目录改造 5 gadi atpakaļ
arrow.md 70666c97f9 目录改造 5 gadi atpakaļ
clip.md 70666c97f9 目录改造 5 gadi atpakaļ
composite.md a5361b3c73 文档补充 5 gadi atpakaļ
custom-engine.md 70666c97f9 目录改造 5 gadi atpakaļ
draw.md cd8009f356 目录改造;添加编辑器文档 5 gadi atpakaļ
gradient.md 81a347cc03 目录修正;渐变文档补充 5 gadi atpakaļ
style.md cd8009f356 目录改造;添加编辑器文档 5 gadi atpakaļ
transform.md 70666c97f9 目录改造 5 gadi atpakaļ

README.md

绘图引擎

1.引擎基本结构

绘图引擎结构

多引擎结构

多引擎结构

绘制结构

绘制结构

2.绘制操作,特殊说明:path/image/text;画笔/画刷;字体/字号/对齐方式;案例:线/圆/矩形/多边形/饼图(实现)/椭圆/圆角矩形;

画刷实现结构

画刷实现结构

画笔实现结构

画笔实现结构

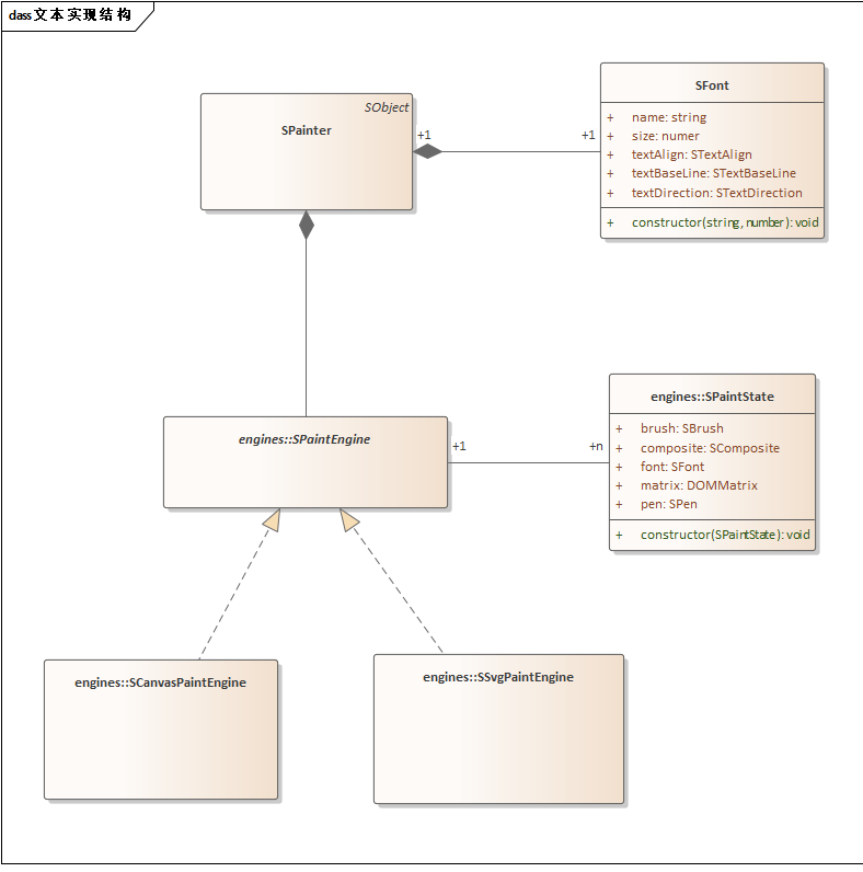
文本实现结构

文本实现结构

3.颜色与过渡

4.矩阵变换

5.融合效果

6.特效:投影/发光/倒影/a过渡/等

7.实现自定义绘图引擎:如image绘图引擎