haojianlong f80768ca88 更新 il y a 5 ans
..
img 99ff3b0cc5 融合文档补充 il y a 5 ans
README.md 866ff5cf25 graph item 补充文档修改 il y a 5 ans
arrow.md f80768ca88 更新 il y a 5 ans
clip.md 70666c97f9 目录改造 il y a 5 ans
composite.md bfd7f60b65 graph item 补充 il y a 5 ans
custom-engine.md 70666c97f9 目录改造 il y a 5 ans
draw.md cd8009f356 目录改造;添加编辑器文档 il y a 5 ans
gradient.md 88b880c6de 代码高亮组件 il y a 5 ans
style.md de276b70cc 样式调整 il y a 5 ans
transform.md 866ff5cf25 graph item 补充文档修改 il y a 5 ans

README.md

绘图引擎

::: details 目录 [[toc]] :::

1.引擎基本结构

绘图引擎结构

多引擎结构

多引擎结构

绘制结构

绘制结构

2.绘制操作,特殊说明:path/image/text;画笔/画刷;字体/字号/对齐方式;案例:线/圆/矩形/多边形/饼图(实现)/椭圆/圆角矩形;

画刷实现结构

画刷实现结构

画笔实现结构

画笔实现结构

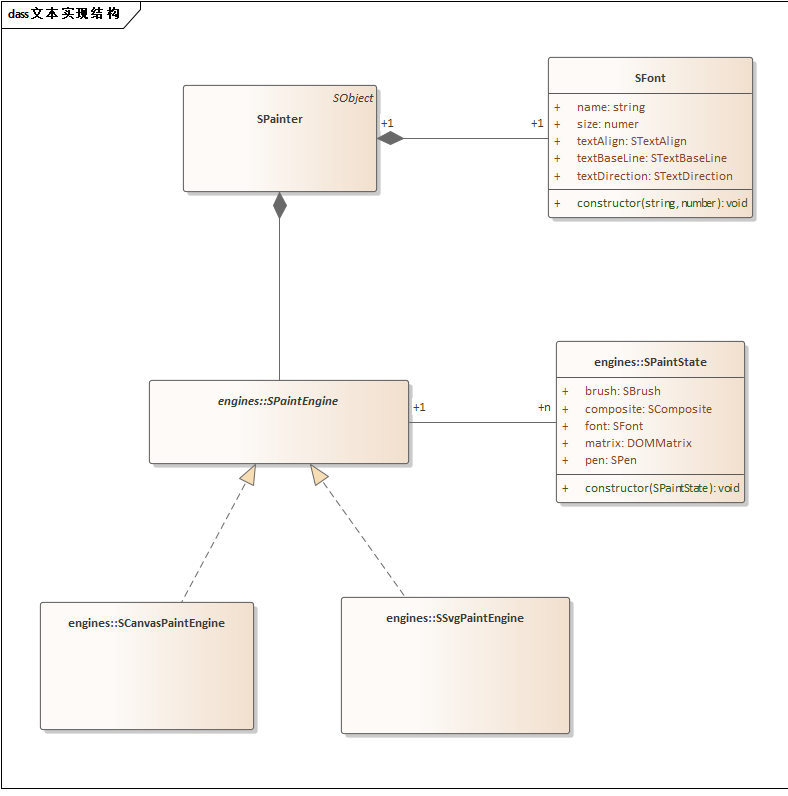
文本实现结构

文本实现结构

3.颜色与过渡

4.矩阵变换

5.融合效果

6.特效:投影/发光/倒影/a过渡/等

7.实现自定义绘图引擎:如image绘图引擎