haojianlong 6caf6d6c29 裁剪;区域 5 anos atrás
..
img 99ff3b0cc5 融合文档补充 5 anos atrás
README.md 866ff5cf25 graph item 补充文档修改 5 anos atrás
arrow.md f80768ca88 更新 5 anos atrás
clip.md 6caf6d6c29 裁剪;区域 5 anos atrás
composite.md da10b74965 pre最大高度800px 规范目录添加 5 anos atrás
custom-engine.md 70666c97f9 目录改造 5 anos atrás
draw.md e0c3d1d25d 更改源码提取位置 5 anos atrás
gradient.md 2c136acba8 修改组件为ts 5 anos atrás
selectContainer.md 5dc61f5c30 选择器功能添加 5 anos atrás
style.md de276b70cc 样式调整 5 anos atrás
transform.md 866ff5cf25 graph item 补充文档修改 5 anos atrás

README.md

绘图引擎

::: details 目录 [[toc]] :::

1.引擎基本结构

绘图引擎结构

多引擎结构

多引擎结构

绘制结构

绘制结构

2.绘制操作,特殊说明:path/image/text;画笔/画刷;字体/字号/对齐方式;案例:线/圆/矩形/多边形/饼图(实现)/椭圆/圆角矩形;

画刷实现结构

画刷实现结构

画笔实现结构

画笔实现结构

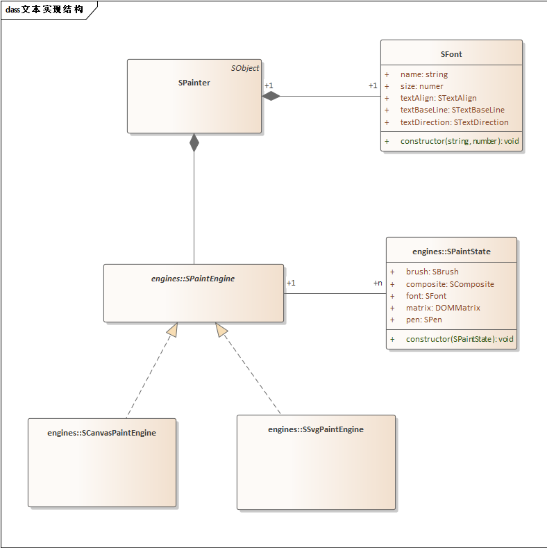
文本实现结构

文本实现结构

3.颜色与过渡

4.矩阵变换

5.融合效果

6.特效:投影/发光/倒影/a过渡/等

7.实现自定义绘图引擎:如image绘图引擎