@@ -1,5 +1,4 @@
-绘图引擎
-
+# 绘图引擎
1.引擎基本结构
@@ -15,8 +14,18 @@
2.绘制操作,特殊说明:path/image/text;画笔/画刷;字体/字号/对齐方式;案例:线/圆/矩形/多边形/饼图(实现)/椭圆/圆角矩形;
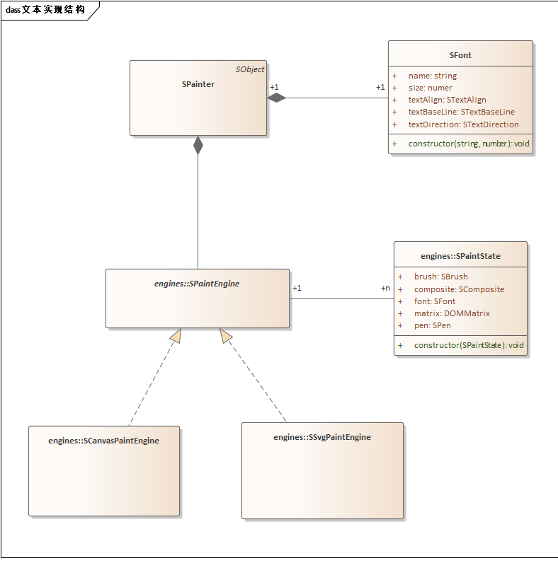
+画刷实现结构
+

+画笔实现结构
+
+文本实现结构
+
3.颜色与过渡
4.矩阵变换